代理模式
目录
概述 #
在有些情况下,一个客户不能或者不想直接访问另一个对象,这时需要找一个中介帮忙完成某项任务,这个中介就是代理对象。例如,购买火车票不一定要去火车站买,可以通过 12306 网站或者去火车票代售点买。又如找女朋友、找保姆、找工作等都可以通过找中介完成。
在软件设计中,使用代理模式的例子也很多,例如,要访问的远程对象比较大(如视频或大图像等),其下载要花很多时间。还有因为安全原因需要屏蔽客户端直接访问真实对象,如某单位的内部数据库等。
定义与特点 #
代理模式的定义:由于某些原因需要给某对象提供一个代理以控制对该对象的访问。这时,访问对象不适合或者不能直接引用目标对象,代理对象作为访问对象和目标对象之间的中介。
代理模式的主要优点有:
- 代理模式在客户端与目标对象之间起到一个中介作用和保护目标对象的作用;
- 代理对象可以扩展目标对象的功能;
- 代理模式能将客户端与目标对象分离,在一定程度上降低了系统的耦合度,增加了程序的可扩展性
其主要缺点是:
- 代理模式会造成系统设计中类的数量增加
- 在客户端和目标对象之间增加一个代理对象,会造成请求处理速度变慢;
- 增加了系统的复杂度;
那么如何解决以上提到的缺点呢?答案是可以使用动态代理方式
代理模式的应用场景 #
当无法或不想直接引用某个对象或访问某个对象存在困难时,可以通过代理对象来间接访问。使用代理模式主要有两个目的:一是保护目标对象,二是增强目标对象。
- 远程代理,这种方式通常是为了隐藏目标对象存在于不同地址空间的事实,方便客户端访问。例如,用户申请某些网盘空间时,会在用户的文件系统中建立一个虚拟的硬盘,用户访问虚拟硬盘时实际访问的是网盘空间。
- 虚拟代理,这种方式通常用于要创建的目标对象开销很大时。例如,下载一幅很大的图像需要很长时间,因某种计算比较复杂而短时间无法完成,这时可以先用小比例的虚拟代理替换真实的对象,消除用户对服务器慢的感觉。
- 安全代理,这种方式通常用于控制不同种类客户对真实对象的访问权限。
- 智能指引,主要用于调用目标对象时,代理附加一些额外的处理功能。例如,增加计算真实对象的引用次数的功能,这样当该对象没有被引用时,就可以自动释放它。
- 延迟加载,指为了提高系统的性能,延迟对目标的加载。例如,Hibernate中就存在属性的延迟加载和关联表的延时加载。
结构与实现 #
代理模式的结构比较简单,主要是通过定义一个继承抽象主题的代理来包含真实主题,从而实现对真实主题的访问,下面来分析其基本结构和实现方法。
代理模式的主要角色如下。
- 抽象主题(Subject)类:通过接口或抽象类声明真实主题和代理对象实现的业务方法。
- 真实主题(Real Subject)类:实现了抽象主题中的具体业务,是代理对象所代表的真实对象,是最终要引用的对象。
- 代理(Proxy)类:提供了与真实主题相同的接口,其内部含有对真实主题的引用,它可以访问、控制或扩展真实主题的功能。

从代码中看出:静态需要真实对象和代理对象都是实现都一个接口。而且代码的逻辑是提前写好的。
public class ProxyTest {
public static void main(String[] args) {
Proxy proxy = new Proxy(new RealSubject());
proxy.Request();
}
}
//抽象主题
interface Subject {
void Request();
}
//真实主题
class RealSubject implements Subject {
public void Request() {
System.out.println("访问真实主题方法...");
}
}
//代理
class Proxy implements Subject {
private final RealSubject realSubject;
public Proxy(RealSubject realSubject){
this.realSubject=realSubject;
}
public void Request() {
preRequest();
realSubject.Request();
postRequest();
}
public void preRequest() {
System.out.println("访问真实主题之前的预处理。");
}
public void postRequest() {
System.out.println("访问真实主题之后的后续处理。");
}
}
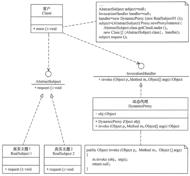
代理模式的扩展 #
在前面介绍的代理模式中,代理类中包含了对真实主题的引用,这种方式存在两个缺点。
- 真实主题与代理主题一一对应,增加真实主题也要增加代理。
- 设计代理以前真实主题必须事先存在,不太灵活。采用动态代理模式可以解决以上问题,如 SpringAOP。

AOP动态代理的两种方式 #
AOP的拦截功能是由Java中的动态代理来实现的。说白了,就是在目标类的基础上增加切面逻辑,生成增强的目标类(该切面逻辑或者在目标类函数执行之前,或者目标类函数执行之后,或者在目标类函数抛出异常时候执行。不同的切入时机对应不同的Interceptor的种类,如BeforeAdviseInterceptor,AfterAdviseInterceptor以及ThrowsAdviseInterceptor等)。
AOP的源码中用到了两种动态代理来实现拦截切入功能:JDK动态代理和Cglib动态代理。两种方法同时存在,各有优劣。Spring默认使用JDK动态代理。
定义接口和实现 #
interface UserService {
public String getName(int id);
public Integer getAge(int id);
}
class UserServiceImpl implements UserService {
@Override
public String getName(int id) {
System.out.println("------getName------");
return "Tom";
}
@Override
public Integer getAge(int id) {
System.out.println("------getAge------");
return 10;
}
}
JDK动态代理 #
JDK动态代理是由Java内部的反射机制来实现的,反射机制在生成类的过程中比较高效。
JDK动态代理是JDK原生就支持的一种代理方式,它的实现原理,就是通过让target类和代理类实现同一接口,代理类持有target对象,来达到方法拦截的作用。
这样通过接口的方式有两个弊端:
- 必须保证target类有接口,
- 想要对target类的方法进行代理拦截,就要保证这些方法都要在接口中声明,实现上略微有点限制。
public class ProxyTest {
public static void main(String[] args) {
UserService userService = new UserServiceImpl();
InvocationHandler invocationHandler = new MyInvocationHandler(userService);
UserService userServiceProxy = (UserService) Proxy.newProxyInstance(userService.getClass().getClassLoader(),
userService.getClass().getInterfaces(), invocationHandler);
System.out.println(userServiceProxy.getName(1));
System.out.println(userServiceProxy.getAge(1));
}
}
class MyInvocationHandler implements InvocationHandler{
private Object target;
MyInvocationHandler() {
super();
}
MyInvocationHandler(Object target) {
super();
this.target = target;
}
@Override
public Object invoke(Object proxy, Method method, Object[] args) throws Throwable {
if("getName".equals(method.getName())){
System.out.println("++++++before " + method.getName() + "++++++");
Object result = method.invoke(target, args);
System.out.println("++++++after " + method.getName() + "++++++");
return result;
}else{
return method.invoke(target, args);
}
}
}

cglib动态代理 #
Cglib是一个优秀的动态代理框架,它的底层使用ASM在内存中动态的生成被代理类的子类,使用CGLIB即使代理类没有实现任何接口也可以实现动态代理功能。CGLIB具有简单易用,它的运行速度要远远快于JDK的Proxy动态代理:
Cglib有两种可选方式,继承和引用。第一种是基于继承实现的动态代理,所以可以直接通过super调用target方法,但是这种方式在spring中是不支持的,因为这样的话,这个target对象就不能被spring所管理,所以cglib还是用类似jdk的方式,通过持有target对象来达到拦截方法的效果。
CGLIB的核心类:
net.sf.cglib.proxy.Enhancer– 主要的增强类net.sf.cglib.proxy.MethodInterceptor– 主要的方法拦截类,它是Callback接口的子接口,需要用户实现net.sf.cglib.proxy.MethodProxy– JDK的java.lang.reflect.Method类的代理类,可以方便的实现对源对象方法的调用,如使用:Object o = methodProxy.invokeSuper(proxy, args);//虽然第一个参数是被代理对象,也不会出现死循环的问题。
net.sf.cglib.proxy.MethodInterceptor接口是最通用的回调(callback)类型,它经常被基于代理的AOP用来实现拦截(intercept)方法的调用。
这个接口只定义了一个方法:
public Object intercept(Object object, java.lang.reflect.Method method,
Object[] args, MethodProxy proxy) throws Throwable;
第一个参数是代理对象,第二和第三个参数分别是拦截的方法和方法的参数。原来的方法可能通过使用java.lang.reflect.Method对象的一般反射调用,或者使用 net.sf.cglib.proxy.MethodProxy对象调用。net.sf.cglib.proxy.MethodProxy通常被首选使用,因为它更快。
引入依赖 #
<dependency>
<groupId>cglib</groupId>
<artifactId>cglib</artifactId>
<version>3.3.0</version>
</dependency>
定义MethodInterceptor #
import net.sf.cglib.proxy.MethodInterceptor;
import net.sf.cglib.proxy.MethodProxy;
import java.lang.reflect.Method;
public class CglibProxy implements MethodInterceptor {
@Override
public Object intercept(Object o, Method method, Object[] objects, MethodProxy methodProxy) throws Throwable {
System.out.println("++++++before " + methodProxy.getSuperName() + "++++++");
System.out.println(method.getName());
Object o1 = methodProxy.invokeSuper(o,objects);
System.out.println("++++++before " + methodProxy.getSuperName() + "++++++");
return o1;
}
}
调用方法 #
public static void main(String[] args) {
CglibProxy cglibProxy = new CglibProxy();
Enhancer enhancer = new Enhancer();
enhancer.setSuperclass(UserServiceImpl.class);
enhancer.setCallback(cglibProxy);
UserService o = (UserService)enhancer.create();
o.getName(1);
o.getAge(1);
}
